分类分类
 
    大小:105 MB更新:2025-10-29
类别:音频处理系统:暂无
  Metatogger提供音乐标签设置功能,如果你制作了新的音乐但是没有设置标签就可以在这款软件上编辑,支持艺术家、标题、专辑、曲目编号、日期、类型等常用的标签内容设置,鼠标点击任意歌曲就可以在左侧点击编辑功能开始输入标签信息,一些不常用的标签也可以直接添加,例如专辑艺术家、光盘编号、作词家、作曲家、语言,您可以按照自己需求的标签内容填写详细的信息,同时也可以将封面图像添加到软件设置为歌曲封面,满足大部分用户设置音乐标签需求,如果你需要修改标签就可以下载Metatogger软件。

Metatogger 允许您更正或完成音频文件的标签。为此,它具有允许更正或完成音频文件标签的功能:
批量编辑标签,并支持多个标签(具有多个值的单个标签)和包含换行符的标签;
使用C#脚本自动执行所有类型的处理:替换字符,更改标签大小写等;
从文件名或路径获取标签;
根据标签的值重命名,复制(物理或符号)或移动音频文件;
根据标签的值对文件夹中的音频文件进行分类(复制,移动,符号链接);
在包含250万张光盘的本地数据库中搜索要标记的音频文件,其数据来自在线百科全书 MusicBrainz,以自动提取包括曲目号在内的信息;
在 archive.org 上搜索光盘封面,然后将它们添加为标签或将其复制到存储音频文件的文件夹中;
使用 Acoustid 技术分析其声学指纹后,自动找到歌手的姓名和歌曲名称;
使用 Acoustid 声学指纹识别技术来识别可能重复的音频文件,即使它们并非严格相同(编码参数,文件格式等);
快速删除不良标签。
该实用程序的界面干净直观。通过使用文件浏览器,文件夹视图或“拖放”方法,可以将音频轨道导入工作空间。您可以根据需要添加任意数量的项目。
对于列表中的每首歌曲,您都可以查看艺术家,标题,日期,专辑,流派和曲目号,也可以通过单击任意字段来编辑它们。
MetatOGGer 的一项重要功能使您可以应用量身定制的标签,而您所要做的就是写下名称和值。
此外,您可以查看文件的音频属性(例如,编解码器,持续时间,比特率,通道模式,采样率),添加封面(嵌入式和外部)以及使用 Ironpython 脚本编辑标签(例如,转换为大写字母,修剪空白) ,将首字母大写)。
MetatOGGer 的其他功能使您可以从声学指纹中获取标签,下载歌词,复制封面,查找重复文件,播放曲目并将标签导入为关键字。还可以删除所需的任何标签(例如,常见,不常见,嵌入的图片)并创建包含或排除列表,从文件名称或路径中获取标签,以及根据文件的标签对文件进行重命名和排序等。
1、Metatogger支持大部分音乐格式加载,可以从文件夹直接添加音乐
2、可以将自己下载的音乐加载到软件重新设置艺术家,设置标题内容
3、可以一键将标签运用到全部歌曲,如果全部歌曲都是一个歌手就可以一键对列表的全部歌曲修改标签
4、支持还原功能,您可以在软件测试修改标签后的效果,如果不满意可以还原全部内容
5、也提供用户标签设置功能,直接将软件提供的用户标签添加到歌曲
6、简单的封面设置方案,可以添加嵌入式的封面,可以添加外部封面
7、可以显示原始属性,查看编解码器:MP3、持续时间:04:00、声道模式:Stereo、比特率:320kbps
8、支持听歌功能,点击播放按钮就可以对选中的歌曲播放
9、支持封面复制功能,可以选择所有外部封面复制为嵌入式、所有嵌入式复制为外部封面
10、支持添加原始专辑、原始艺术家、原始日期、专辑(排序)、艺术家(排序)、专辑艺术家(排序)、标题(排序)
1、添加文件到Metatogger就可以编辑标签信息,可以从文件夹添加

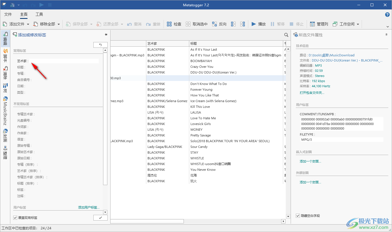
2、如图所示,点击任意一首歌曲,在左侧点击编辑按钮就可以弹出设置标签的界面,鼠标点击艺术家按钮就可以输入歌手名字

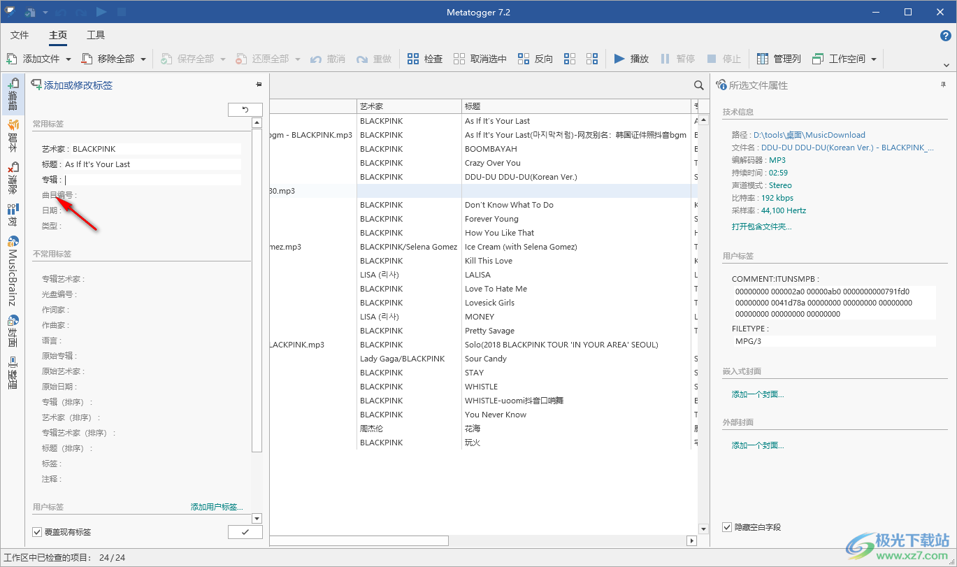
3、鼠标点击专辑按钮就可以输入当前歌曲所属的专辑名字

4、每个标签内容都是可以直接编辑的,鼠标点击名称就可以弹出编辑框

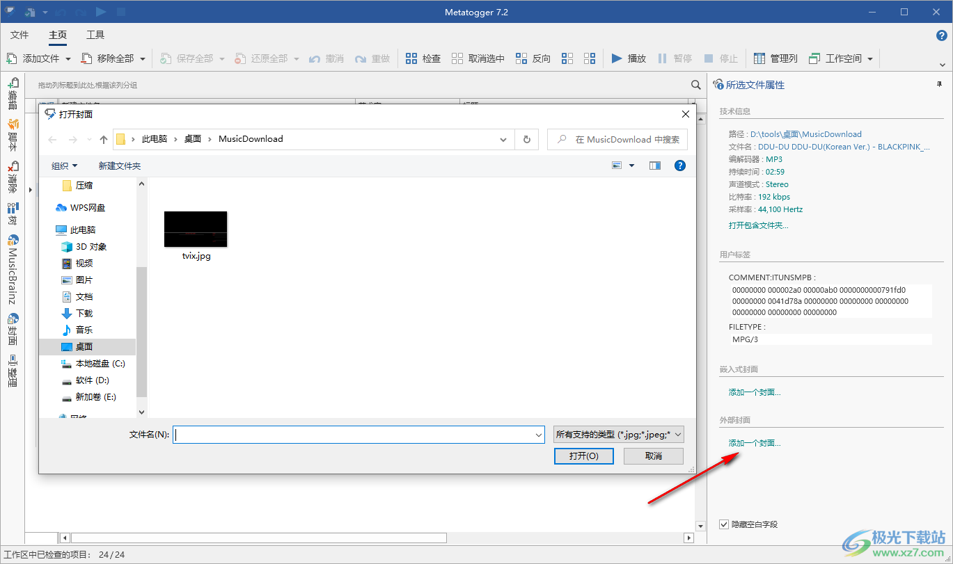
5、右侧显示封面设置功能,添加一张图片到软件设置为音乐封面

6、顶部点击播放就可以对选中的歌曲播放,可以试听歌曲避免自己选择错误

7、在底部点击√按钮就可以将当前设置的标签信息全部运用到歌曲,显示的效果就是这样的

8、可以全部保存当前的设置内容,也可以选择还原全部修改的内容

9、点击顶部的工具按钮可以弹出复制封面、调整嵌入式封面、搜索重复等功能

10、当用户搜索到重复的内容就可以直接将其删除
